¡Caminando hacia el éxito!

Aprende en Comunidad

Avalados por :

¡Acceso SAP S/4HANA desde $100!

Acceso a SAP

Falta definición de acción '/scwm/prd_in_unload_list_print' en acciones de PPF - SAP EWM: ¿Qué hacer?

  • Creado 01/03/2024
  • Modificado 01/03/2024
  • 140 Vistas
0
Cargando...

Hola amigos,

Estaba revisando las acciones de PPF pero noté que en la entrega entrante falta la definición de la acción '/scwm/prd_in_unload_list_print'. No puedo previsualizar e imprimir el formulario. Captura de pantalla adjunta. Por favor, avísenme si me estoy perdiendo algo.

Saludos,

Yogi

new111.png
Pedro Pascal
Se unió el 07/03/2018
Pinterest
Telegram
Linkedin
Whatsapp

4 Respuestas

0
Cargando...

Hola Yogi,

¿Verificaste si esta Definición de Acción está activada para las Entradas de Mercancía? Puedes usar el código SPPFC para verificar esto.

Saludos,

Oliver

Respondido el 15/04/2024
LUCIANO RIOJA GHIOTTO
Se unió el 13/07/2019
0
Cargando...

Hola Yogi,

¿Has asignado tu definición de acción /scwm/prd_in_unload_list_print en el nodo de procedimiento de determinación de asignación?

Gracias,
Pavan

Respondido el 15/04/2024
LUCIANO RIOJA GHIOTTO
Se unió el 13/07/2019
0
Cargando...

Hola,

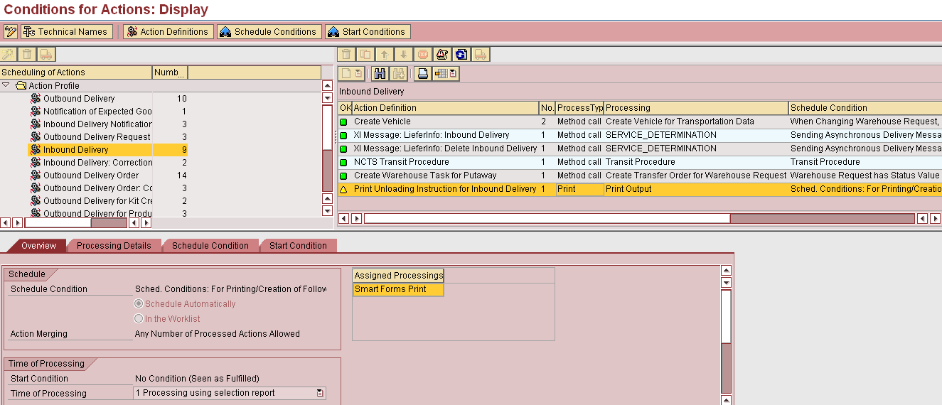
Gracias por tus respuestas. La definición de la acción está presente y no está activando el formulario cuando lo estoy descargando. El procesamiento es con informe de selección y he intentado ejecutarlo a través de la transacción SPPFP pero aún no obtengo resultados. Avísame si me estoy perdiendo algo. Estoy utilizando una configuración estándar.

Entrega entrante:

Saludos,

Yogi

h7p09.png jd6to.png zrpxk.png
Respondido el 15/04/2024
LUCIANO RIOJA GHIOTTO
Se unió el 13/07/2019
0
Cargando...

Hola Yogi,

En primer lugar, no es necesario realizar ninguna configuración del perfil de acción y programación de acciones en SPPFCADM. Este es un contenido propiedad de SAP y no debe ser modificado. Para más detalles, puedes encontrar una Guía de Cómo Hacerlo en el Marketplace de Servicios para EWM.

Lo que probablemente falte aquí es la condición de programación. Verifica los nodos de la IMG bajo EWM -> Configuración de Procesos Cruzados -> Entrega - Solicitud de Almacén -> Acciones -> Configurar Programación de Acciones. También encontrarás ejemplos en el Marketplace de Servicios.

Un comentario más: El perfil de acción /SCDL/PRD_IN que estás utilizando aquí no es el que recomendaríamos para una nueva implementación. Deberías utilizar /SCWM/PDI_01 con la acción /SCWM/PDI_01_UNLOAD_LIST_PRINT en su lugar. La configuración de las condiciones funciona de la misma manera.

Saludos,
Katrin

Respondido el 15/04/2024
LUCIANO RIOJA GHIOTTO
Se unió el 13/07/2019

contacto@primeconsultor.com

+1 (305) 285-8622

© 2025 Todos los derechos reservados.

Desarrollado por Prime Consultor

¡Hola! Soy Diana, asesora académica de Prime Consultor, indícame en que Academia SAP estás interesado, saludos!
Hola ¿Buscas Academias SAP?