¡Caminando hacia el éxito!

Aprende en Comunidad

Avalados por :

¡Acceso SAP S/4HANA desde $100!

Acceso a SAP

Guia para gerar a cadeia original da fatura eletrônica CFDI no México com o SAP Business One Electronic File Manager (EFM)

  • Creado 01/03/2024
  • Modificado 01/03/2024
  • 21 Vistas
0
Cargando...


Ao modificar o formato eletrônico no SAP Business One para gerar a cadeia original da fatura eletrônica CFDI no México, usando o complemento SAP Business One Electronic File Manager (EFM), é útil verificar o resultado usando o arquivo xslt fornecido pelo SAT para a cadeia original, que também inclui os complementos.



No entanto, é importante revisar as instruções do SAT para cada complemento.



Você pode encontrar o arquivo xslt no site do SAT: http://www.sat.gob.mx/informacion_fiscal/factura_elctronica/Paginas/validacion_comprobantes.aspx

Na seção 'Esquemas', você encontrará a Cadeia original da Fatura Eletrônica CFDI: Versões (3.2)

Para a versão 3.3, você pode acessar: http://omawww.sat.gob.mx/informacion_fiscal/factura_electronica/Paginas/Anexo_20_version3.3.aspx





A partir daí, você pode copiar o arquivo xslt: http://www.sat.go.mx/sitio_internet/cfd/3/cadenaoriginal_3_2/cadenaoriginal_3.2 .xslt

Para a versão 3.3:

http://omawww.sat.gob.mx/sitio_internet/cfd/3/cadenaoriginal_3_3/cadenaoriginal_3_3.xslt





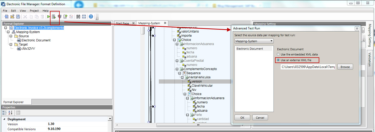
Primeiro passo: Realize um teste avançado usando o complemento EFM com o formato da fatura onde você já mapeou os nós do complemento usando o arquivo Datasource.XML gerado ao tentar criar uma fatura no SAP Business One (não importa se ocorrer um erro, o importante é gerar o arquivo Datasource.xml na pasta temporária: %temp%)





Segundo passo: Na janela de saída, clique com o botão direito e selecione 'Exportar tudo' para copiar todo o conteúdo que o XML com o complemento deve ter.





Salve-o como um arquivo .xml, por exemplo, 'testtransform2.xml'.



Terceiro passo: Usando o XML Notepad (software gratuito), abra o XML e na janela de saída XSLT, na localização do XSLT, selecione o arquivo que você baixou do portal do SAT, em seguida, clique em 'Transformar' para obter a cadeia correta a partir do XML, o que servirá como referência ao elaborar o formato eletrônico para a cadeia original.





Na Nota SAP 2271455, você encontrará um PDF anexado com mais informações sobre como adicionar complementos.

Ao preparar o formato eletrônico para a cadeia original, procure em %temp% o arquivo '__EI-IM__.xml' gerado ao realizar o teste avançado para garantir que a cadeia mostrada na janela de saída do EFM seja idêntica à proposta pelo XML Notepad.

Se não encontrar o arquivo '__EI-IM__.xml', você pode usar diretamente o XML do segundo passo para o teste avançado.



Compartilho essa informação com você porque é simples e não requer conhecimentos avançados em XSLT.

Pedro Pascal
Se unió el 07/03/2018
Pinterest
Telegram
Linkedin
Whatsapp

4 Respuestas

0
Cargando...


Desculpe pela demora na minha resposta,



Sei que houve um erro de aplicação, no qual o cenário de B1i para fatura eletrônica não estava gerenciando corretamente 'complementoconcepto', foi resolvido para 9.1 a partir do cenário com.sap.eInvMX.2.0.14 e para 9.2 a partir de com.sap.eInvMX.3.0.14.








2363020 MX - Erro 302 ao usar ComplementoConcepto no CFDI México
Respondido el 15/04/2024
LUCIANO RIOJA GHIOTTO
Se unió el 13/07/2019
0
Cargando...

Boa tarde,

Estou tentando adicionar a parte do complemento ao meu XML, mas estou recebendo o erro 302, que indica um problema ao verificar a assinatura do documento. Segui as opções mencionadas neste post e não encontro nenhum erro na cadeia. O complemento é o de ventadevehiculos e é um conceito complementar.

Já modifiquei várias vezes meu XSD e parece que a estrutura está correta, mas ainda não consigo timbrar o documento.

Saudações,

Respondido el 15/04/2024
LUCIANO RIOJA GHIOTTO
Se unió el 13/07/2019
0
Cargando...

Olá:

As adendas não fazem parte da cadeia original, portanto, não afetarão você: a cadeia será exibida da mesma forma, quer o XML tenha adenda ou não.

No entanto, quando tiver uma adenda, você precisará atualizar a fonte do formato para a cadeia original (Mensagem de Entrada) com o mesmo esquema xsd que usou para incluir a adenda no formato de fatura eletrônica. Isso é necessário para que funcione corretamente no Business One, embora não seja necessário fazer nenhum mapeamento dos nós da adenda na cadeia.

Respondido el 15/04/2024
LUCIANO RIOJA GHIOTTO
Se unió el 13/07/2019
0
Cargando...

Funciona da mesma forma para uma addenda?

Respondido el 15/04/2024
LUCIANO RIOJA GHIOTTO
Se unió el 13/07/2019

contacto@primeconsultor.com

+1 (305) 285-8622

© 2025 Todos los derechos reservados.

Desarrollado por Prime Consultor

¡Hola! Soy Diana, asesora académica de Prime Consultor, indícame en que Academia SAP estás interesado, saludos!
Hola ¿Buscas Academias SAP?